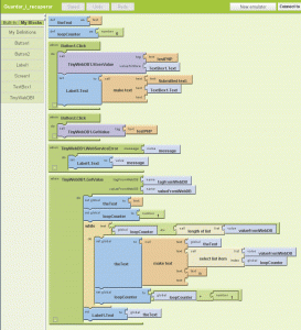
Exemple d’aplicació Android “guardar/recuperar” amb App Inventor de Google.
L’arxiu php encarregat de mostrar i guardar les dades online, en aquest cas en un fitxer txt, és el següent:
o$postUrl = $_SERVER["REQUEST_URI"];
o
oif(strpos($postUrl,'storeavalue')){
o // Storing a Value
o
o // Get that tag
o $tag = trim($_REQUEST['tag']);
o // Get the value
o $value = trim($_REQUEST['value']);
o
o // In this example, output to a file, but could use MySQL, or anything
o $myFile = "testFile.txt";
o $fh = fopen($myFile, 'w') or die("can't open file");
o fwrite($fh, str_replace('"', '', $value));
o fclose($fh);
o
o} else {
o // Retrieving a Value
o
o $tag = trim($_REQUEST['tag']);
o
o $myFile = "testFile.txt";
o $fh = fopen($myFile, 'r');
o $theData = fgets($fh);
o fclose($fh);
o
o if ($theData == "two times table") {
o$resultData = array("VALUE", $_REQUEST['tag'], array('1 x 2 = '=>2, '2 x 2 = '=>4, '3 x 2 = '=>6, '4 x 2 = '=>8, '5 x 2 ='=>10));
o } else {
o$resultData = array("VALUE", $_REQUEST['tag'], array($theData));
o }
o
o $resultDataJSON = json_encode($resultData);
o echo $resultDataJSON;
o
o}
* La url d’aquest arxiu s’inclou a les propietats de TinyWebDB



